| 
 | |||||||||
| PREV PACKAGE NEXT PACKAGE | FRAMES NO FRAMES | ||||||||
See: 
          Description
| Interface Summary | |
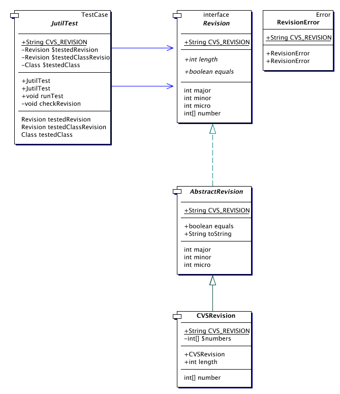
| Revision | A class of Revisions of something. An example of a revision is software revison. | 
| Class Summary | |
| AbstractRevision | A class that implements the non-basic methods of Revision. | 
| CVSRevision | A class of CVS revisions. | 
| JutilTest | This is an extension for the junit TestCaseclass. This class adds revision checking to junit tests. | 
| Error Summary | |
| RevisionError | A class of errors indicating the use of a test class when the tested revision is no longer the latest revision of the tested class. | 
Provides for extended functionality for test classes.
 
A subclass of the junit class TestCase that adds revision checks to test classes.
An interface for software revisions
An convenience class that implements all non-basic methods of the Revisioninterface.
An class for CVS revisions.
| 
 | |||||||||
| PREV PACKAGE NEXT PACKAGE | FRAMES NO FRAMES | ||||||||